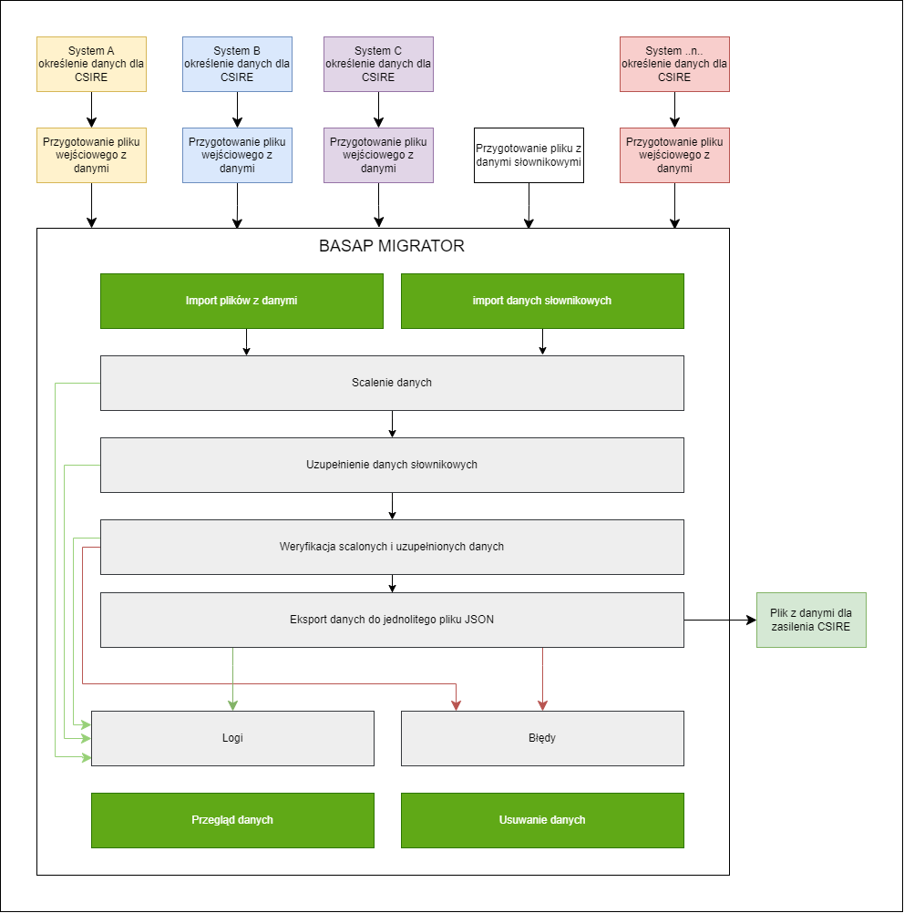
CSIRE od basap